Из новостей: подробности ухода Game Insight из России, разработчики Duelyst выложили в открытый доступ исходники и ассеты этой CCG, вышел ZBrush 2023, объявлены победители Game Off 2022.
Из интересностей: статистика Deep Rock Galactic, киберпанк-адвенчура Hackerman 1977 в Figma, как AI помогает с графикой и моделированием персонажей, диегетическая реализация инвентаря.

Обновления/релизы/новости
Подробности ухода Game Insight из России

Несколько раз меняли директоров, заметали следы, кинули сотрудников и т. п.
А Максим Донских обвинил в мошенничестве Игоря Мацанюка.
Разработчики Duelyst выложили в открытый доступ исходники и ассеты этой CCG

Всё по лицензии Creative Commons Zero v1.0 Universal лежит на Гитхабе.
Есть готовые сборки под Linux, Windows и macOS. Сервер можно запустить самим или на https://staging.duelyst.org. Дальнейшее развитие игры будет продолжено сообществом в рамках проекта OpenDuelyst.
Вышла игра Kandria, сделанная на Common Lisp

Движок доступен на Гитхабе.
VK планирует вложить 300 млн рублей в российские игровые студии в 2023 году

Но подобные инвестиции лучше не брать.
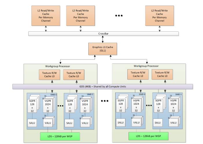
AMD опубликовала руководство, которое позволит оптимизировать игры под видеокарты Radeon RX 7000

Более 600 страниц о модели выполнения кода шейдера RDNA 3, об иерархии памяти и инструкцияч.
Вышел ZBrush 2023
Обновлен идёт с новыми и улучшенными инструментами скульптинга, включает две новые опции для ZRemesher и интегрирует Redshift Bridge.
Победители Game Off 2022

Гитхаб представил всех победителей и некоторые из лучших игр Game Off 2022.
Халява/раздачи/бандлы/курсы
The Complete Unity Game Development Bundle

Большой набор курсов по Unity от Zenva для новичков.
Интересные статьи/видео
Статистика Deep Rock Galactic

Обычно от разрабов инфографика скучная, но у Deep Rock Galactic есть интересные моментики в отчёте недавнем:
- Всё ещё хорошо продаётся.
- DAU всё ещё растёт.
- 40 часов в среднем на юзера 🤯
- Если соотнести CCU и DAU, то медианное время в день в районе 2 часов.
Как разработчик JellyCar Worlds использовал command buffers
Скидывал как-то гифку по игре. Разработчик на канале Unity кратко рассказал про использование command buffers для создания беков с частицами вместо использования дефолтной системы, которая даёт оверхед.
Киберпанк-адвенчура Hackerman 1977, собранная внутри Figma

Российский разработчик Иван Ефимов выпустил бесплатную игру прям в Figma.
По его словам, инструментарий сервиса не позволяет сделать что-то серьёзное, однако небольшой квест всё же получился. Есть и отсылки к культовым играм.
Запустится ли это в Doom? Калькулятор, работающий на демонах

В статье продемонстрировано, что в Doom можно запускать любые конечные вычисления, если не учитывать ограничения размеров уровня. Doom полон по Тьюрингу.
Как должна звучать ваша игра: объясняют игровые композиторы и саунд‑дизайнеры

7 эссе разработчиков о поисках аутентичного звука, важности общения с коллегами и любви к музыке.
Катарина из League of Legends в ZBrush и Maya

Нинсюань Юань показала работу над проектом, рассказала, как были сделаны клинки, и объяснила, как они достигли стиля как в Аркейн.
2022. Год из жизни CTO в GameDev

Сергей решил рассказать про свой многолетний опыт.
Немного про особенности реализации Wave Function Collapse в игре

Разработчики тактической стратегии Eternal Mist рассказывают о том, как они решили реализовать автоматическую генерацию уровней, и что из этого вышло.
Как Gloomwood сочетает в себе Survival Horror и Immersive Sims
Очередная документалочка от NoClip.
Ждёт ли успех клоны Vampire Survivors

Разбор успеха Vampire Survivors и зарождение нового жанра.
Какая самая эффективная рекламная платформа для ПК/консольных игр?

Gamediscover пытаются разобраться.
AI помогает с графикой: моделирование персонажей

Разработчик рассказывает про весь путь от концепта до модели. Использование ИИ помогло сэкономить 5 дней.
Политика платформ монетизации приложений: перевод с юридического на человечий

Анастасия Дюжикова поделилась наблюдениями за рынком монетизации и «красными флагами» из политики AppLovin и ironSource для издателей игр, с переводом на русский и на человеческий.
Создание генератора гоночных трасс в Houdini и Unreal Engine 5

Генри Фоули рассказал о разработке генератора, объяснил, как были настроены его инструменты, и поведал о параметрах генератора.
Новый взгляд на романтически-сексуальный дизайн повествования
В докладе с GDC 2022 года Мишель Клаф из Talespinners погружается в новый фреймворк для написания и разработки романтического/сексуального контента в играх с аналогичной структурой, но большей гибкостью и большим весом персонажа/повествования, чем «монеты доброты».
Общественное достояние — что это такое и как с его помощью делать игры

Skillbox делятся главными тезисами из GDC-лекции геймдизайнера и художника Криса Тоттена.
Asteroids для Flipper Zero

Классическая игра, созданная на C для этого инструмента для пентестеров. Исходники на Гитхабе.
Разное
Диегетическая реализация инвентаря
Из Твиттера.
Система в UE5 для одновременного отображения на экране тысяч врагов

Из Твиттера.
Шейдер снега и льда The Last of Us Part I

Мэтью Тревельян Джонс поделился информативным обзором, в котором подробно рассказал о шейдерах, созданных для ремейка TLoU.
Бутылочки с волшебными зельями, сделанные в Blender, Substance 3D и Unreal Engine 5

С ArtStation.
Если хотите поддержать выход дайджеста и других материалов, сделать это можно одним из способов.
